新增功能
- 支援使用 Word/Excel/JPG/PNG 文件發起簽署,原本只能用 PDF,以便使用者更方便地發起合約。

- 支援發起方在信封中指定簽名按照圖片實際大小展示,包括 OpenAPI 和頁面,以便確保簽名展示更準確。

- 在信封參與人收到簽署相關郵件通知時,郵件中體現發起人資訊,以便使用者區分識別簽署任務。

- 在抄送郵件通知中展示信封備註內容,以便抄送人瞭解合約背景資訊。

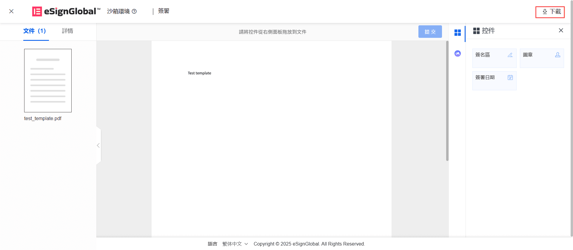
- 信封參與人在簽署過程中可下載簽署的原文件,以便查閱原始內容。

- 管理員可查看邀請列表,以便更好地進行成員管理。

優化功能
- 對接阿里雲人機驗證,以便解決中國內地訪問緩慢的問題。

- 邀請成員時自動鎖定所在租戶的資料駐留地,以便滿足合規要求。

- 邀請的成員未加入時,在成員清單中進行過濾,以區分邀請記錄和成員清單。