新增功能
- 支持使用 Word/Excel/JPG/PNG 文档发起签署,原本只能用 PDF,以便用户更方便地发起合同。

- 支持发起方在信封中指定签名按照图片实际大小展示,包括 OpenAPI 和页面,以便确保签名展示更准确。

- 在信封参与人收到签署相关邮件通知时,邮件中体现发起人信息,以便用户区分识别签署任务。

- 在抄送邮件通知中展示信封备注内容,以便抄送人了解合同背景信息。

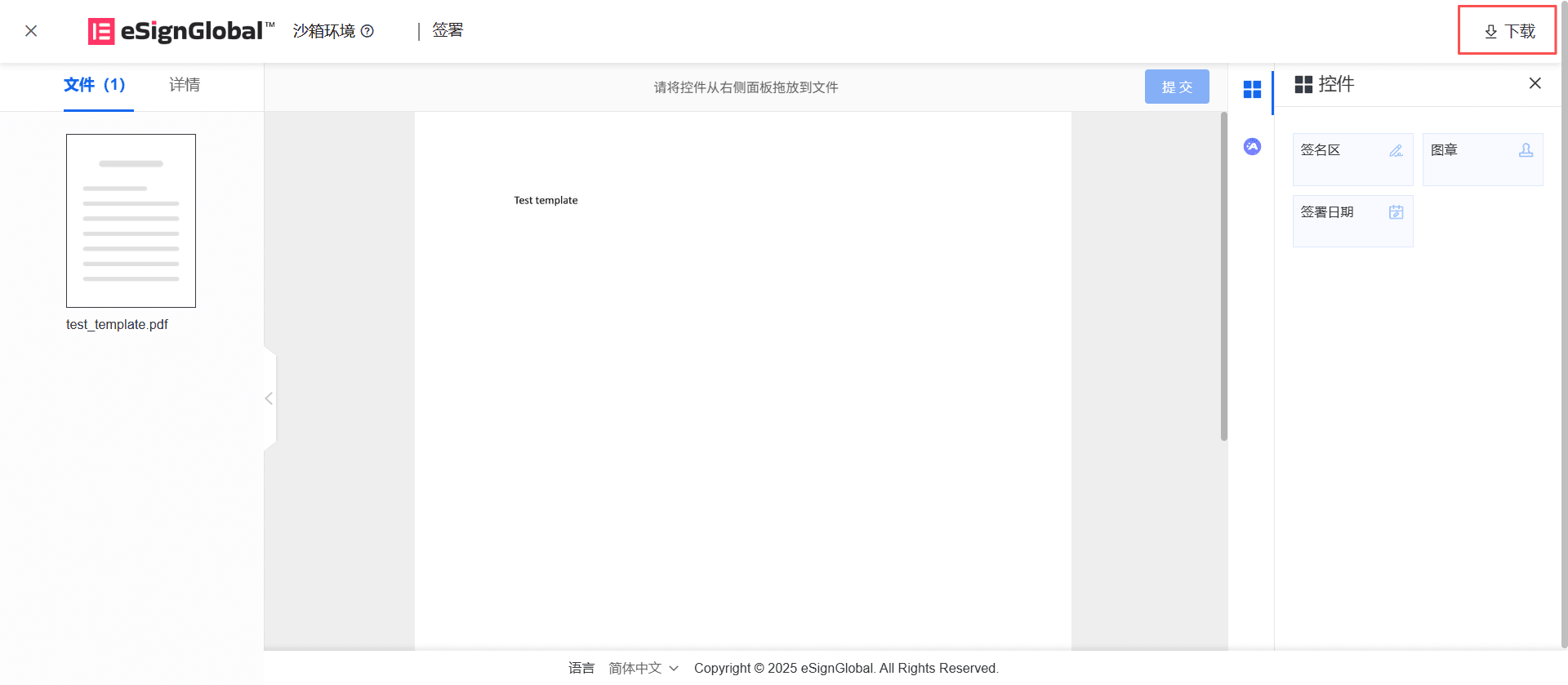
- 信封参与人在签署过程中可下载签署的原文件,以便查阅原始内容。

- 管理员可查看邀请列表,以便更好地进行成员管理。

优化功能
- 对接阿里云人机校验,以便解决中国内地访问慢的问题。

- 邀请成员时自动锁定所在租户的数据驻留地,以便满足合规要求。

- 邀请的成员未加入时,在成员列表进行过滤,以区分邀请记录和成员列表。